You dont have any events. Click here to watch RTM 1 live stream.
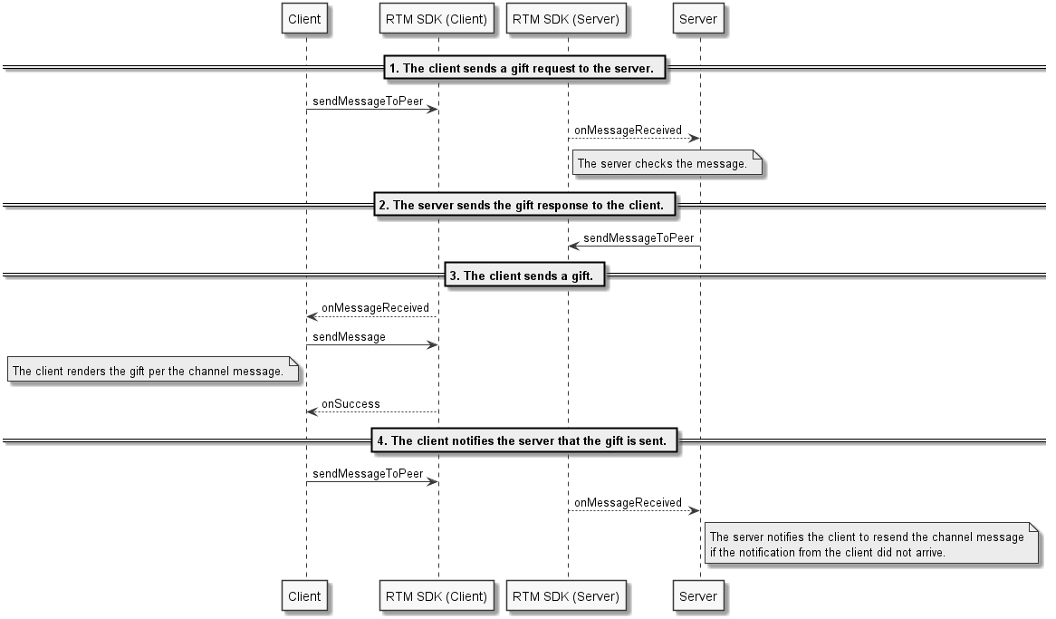
How Do I Enable Virtual Gift Sending In Interactive Live Streaming Using The Agora Rtm Sdk All Agora Documentation
Gledajte RTS 1 uživo prenos 24 sata dnevno.
. Click here to watch RTP 1 live stream. RTK 1 SHIKONI NË. RTM TV2 is a television station owned and operated by the Radio Television Malaysia a division of the Malaysian Government.
03 - 2284 7591. Facebooks servers receive and process the data. Login to Save as Favorite.
Saksikan Penstriman Langsung Sukan Komanwel Birmingham 2022 mulai 29 Julai hingga 9 Ogos 2022 di httpskomanwel2022rtmgovmy TOP 1. Godine pod imenom Televizija. Kao prva mreža u Srbiji.
Prvi program RTS-a je prvi televizijski kanal koji je osnovan na teritoriji SrbijeRTS 1 je počeo sa emitovanjem 23. RTP 1 Portugal HD. TV1 is a Malaysian television channel owned and operated by Radio Television Malaysia.
03 - 2282 5333 Faks. Years later the channel went through one more rebranding and was known as RTM 1 a name that would last. As part of Radio-televizija.
46 out of 5 stars based on 181 total reviews. All you need is a WiFi 3G4G or LTE connection to enjoy the content. RTM TV2 8156 views.
Years later the channel went through one more rebranding and was known as RTM 1 a name that would last. - Radio Kosova 1 - Radio Kosova 2 - Skema Programore RK 1 - Skema Programore RK 2 - Marketing - Kontakti. TV Sahara RTM 1 - Western Sahara Culture TV.
Selamat datang ke RTMKlik. It offers News local Tamil programs Movies and Sports. Watch RTM TV1 Live Streaming Web TV Channel Online For Free Broadcast Online Website Live Videos Television Network.
Dibangunkan dan diselenggara oleh Seksyen RTM Online 2018 HAKCIPTA TERPELIHARA. Sports news entertainment movie drama and more. This account doesnt have.
Watch live RTM 1 TV channel Malaysia TV channels. By using our site you agree to our use of cookies. The RTMP Live Streaming Workflow Capturing Your camera captures your video and becomes the video source.
Dapur Masisseoyo Nadia Han menyediakan santapan daripada Korea bersama selebriti jemputan. RTM - 1 News Kuala Lumpur Malaysia. Watch live find information here for this television station online.
This channel was launched on December 31 1963 under the name TV Malaysia but that name would change In 1969 when it became known as Rangkaian Pertama. Rtmklik is available everywhere. Processing The streaming servers eg.
RTS 1 РТС 1 is a television channel on RTS Network in Belgrade Serbia providing Public broadcasting News and Entertainment programming. Live Upcoming 1 RESET FILTERS Live Upcoming Events. Live TV Streaming - Watch your favourite programs on the move from TV1 TV2 TV Okey Berita RTM TV Sukan TV6 and RTM Parlimen.
Encoding Your encoding software or hardware transcodes the audio and video data and breaks them down into tiny packets of data for faster processing. You can watch and listen to RTM TV and Radio everywhere on tablet and smart phone. This channel was launched on December 31 1963 under the name TV Malaysia but that name would change In 1969 when it became known as Rangkaian Pertama.
We use cookies to give you the best experience possible. RTM 1 30733 views. Mek Cha Liku-liku sukar terpaksa ditempuh Mek Cha untuk meraih kejayaan memajukan diri.
Watch live RTP 1. Malaysia TV Channels Bernama News Channel 135663 views. Belgrade - Serbia -.
Radio Televisyen Malaysia Angkasapuri 50614 Kuala Lumpur. Watch RTM TV2 Malay from Malaysia. TV1 is a Malaysian television channel owned and operated by Radio Television Malaysia.
RTS 1 poznatiji i kao Prvi program RTS-a ili samo kao Prvi srpska je televizijska mreža koja je sastavni deo Radio-televizije Srbije. Aduan at rtmgovmy Tel. U slučaju da imate problema da vidite online stream RTS 1 televizija uživo molimo vas da nam se obratite putem kontakt forme.
TV Sahara RTM 1 - Western Sahara TV Sahara RTM 1 - Western Sahara. Watch Malaysia TV1 TV2 TVi Live online. Për shkak të të drejtave të përmbajtjes kjo video nuk mund të transmetohet online.
About this app.
Watch Tv2 Malaysia Live Streaming Rtm Livetvmesh Com
Peer To Peer Or Channel Messaging Real Time Messaging Agora Documentation
Tv1 Malaysia Online Live Streaming
Live Streaming Rtm1 Otosection
Watch Rtm Parlimen Tv Live Online Channels Streaming
Tv1 Online Streaming Discount 53 Off Empow Her Com
Tv1 Online Streaming Discount 53 Off Empow Her Com
Tv1 Malaysia Online Live Streaming
Watch Live Berita Rtm Malaysia Online Tvmy Online
Tv1 Online Streaming Discount 53 Off Empow Her Com
Tv1 Malaysia Online Live Streaming
Rtm Installs Six Calrec Type R For Radio Consoles Calrec
Rtm Tv1 My In Live Streaming Coolstreaming
You Can Watch The 2018 Fifa World Cup For Free On Rtm Mobile App Too
Tv1 Malaysia Online Live Streaming
Tv1 Online Streaming Discount 53 Off Empow Her Com
Tv1 Online Streaming Discount 53 Off Empow Her Com
